BaaS(Supabase,TCB)
配置
Supabase
- 在侧栏对话框中,按如下路劲找到并点击 Supabase 进行连接。

- 点击 Open 跳转到 Supabase 官网。

- 如果已经登录并创建好了 supabase 项目,可以直接跳转到第6步。这里进行登录或注册。

- 填写信息创建一个新组织。

- 创建一个新项目。

- 单击 Authorize Genies 授权 API访问权限。

- 授权完成后,回到 CodeBuddy IDE 中,选择需要连接的 supabase 项目,或创建一个新项目。

- 连接成功后的效果如下图所示。

TCB
连接云环境
开通云环境
- 在连接 TCB 前需要开通云环境。登录 Tencent CloudBase控制台,同意授权协议后,单击免费开发,开启智能应用。

- 点击同意授权。

- 点击开通环境。

- 这里根据您自己的需求,选择合适的版本并填写相关信息。完成后,点击立即购买。

- 购买成功后,等待分配完成即可。

- 点击进入控制台,即可查看所开通的云环境。

案例演示
Supabase
以通过 Craft Agent 创建一个表为例演示数据库的功能。
- 在 Integration 配置页中,单击 Supabase 右侧的 Manage 按钮,连接 supabase项目。

- 授权 API 访问权限。

- 在 CodeBuddy IDE 中选择需要连接的 supabase 项目,并连接。

- 连接成功后的效果如下图。

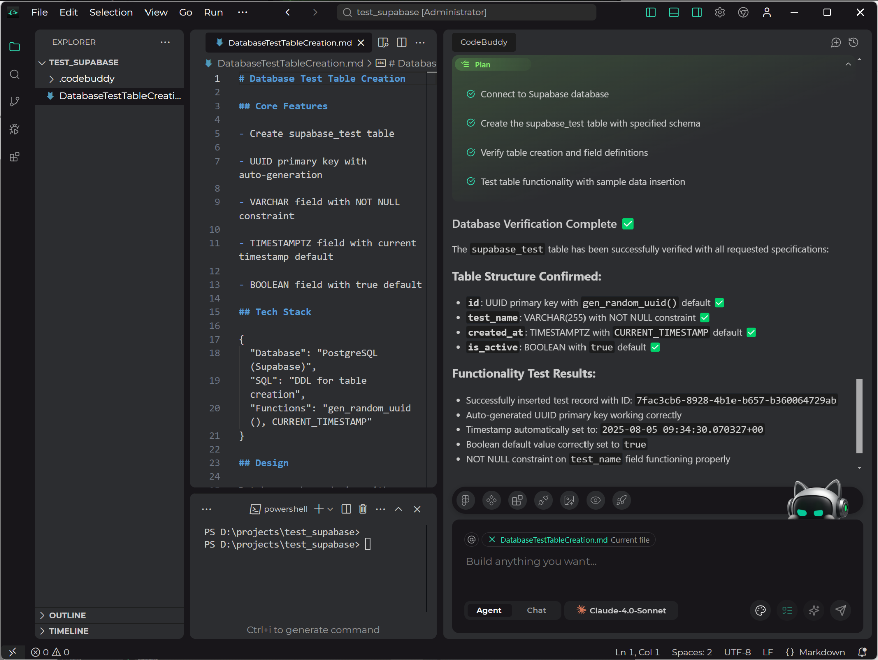
- 在 Craft Agent 下,输入任务需求。

- Agent 根据需求制定并一步步执行计划。

- 最终按照计划执行完成,如下图。

- 在 Supabase 开发平台可以看到,表已经创建成功。

TCB
以在 TCB 文档型云数据库中新增文档为例进行演示。
- 在集成配置页中,选择 Tencent Cloud Base 右侧的 Manage 按钮,连接 TCB云环境。

- 选择集成好的云环境,点击确认选择,开始连接云环境。

- 如下图所示,表示连接成功。

- 在 Craft Agent 下,输入任务需求。

- 输入任务需求后,Agent 开始制定执行计划,包括初始化项目、安装依赖、编码、测试,并按照执行计划开始执行。

- Agent 按照执行计划一步步完成了任务,如下图。

- 登录腾讯云 CloudBase 开发平台进行查看,可以看到,在云数据库中文档已经创建成功。





